
vLLM Semantic Router v0.2 Athena: ClawOS, Model Refresh, and the System Brain
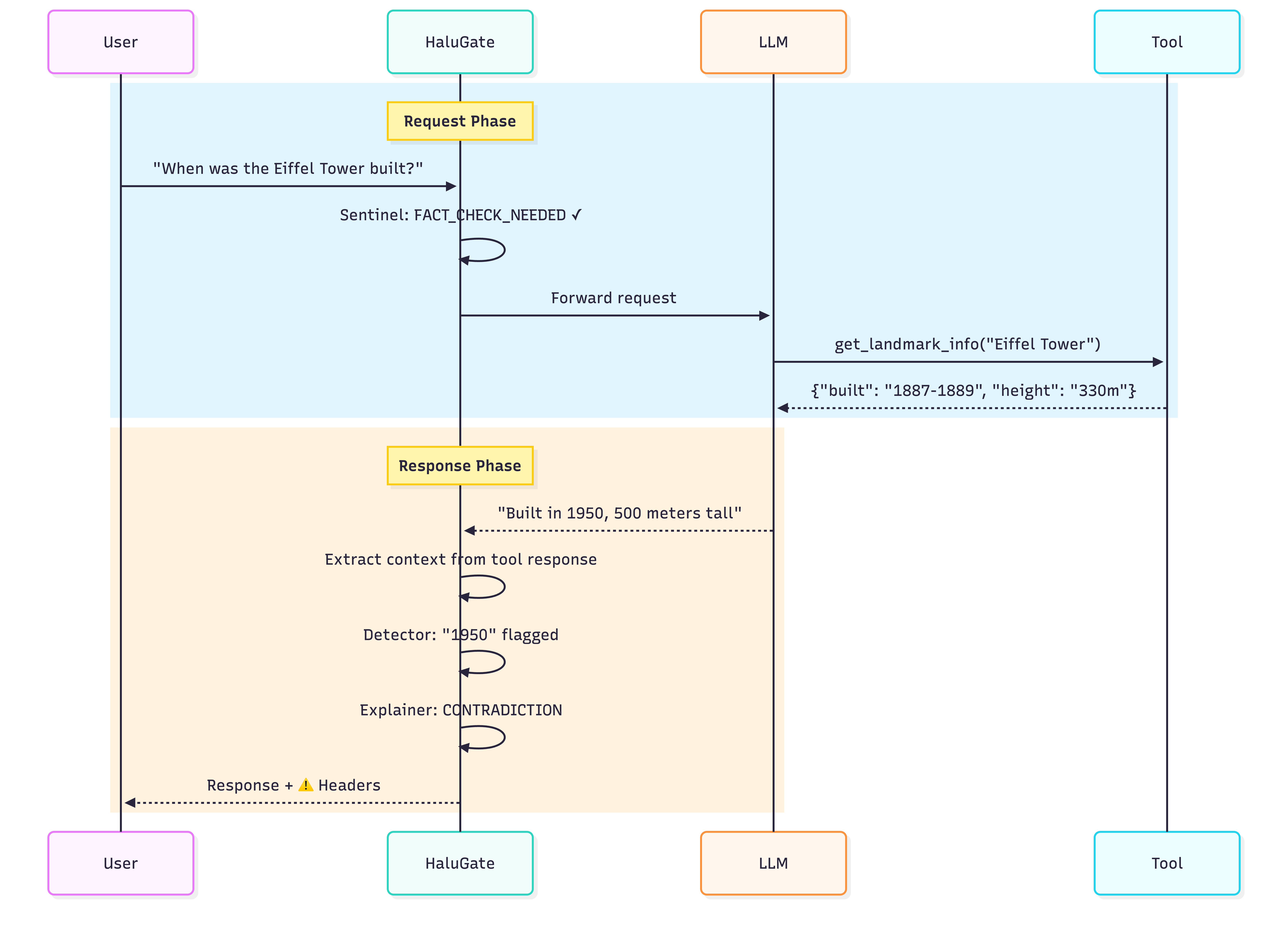
Since v0.1 Iris, vLLM Semantic Router has made a large jump. In one release cycle, the project rebuilt its model stack, expanded routing into safety, semantic caching, memory, retrieval, and...












